Guardian Manager - Personal Finance Management Platform
Guardian Manager - Personal Finance Management Platform
Guardian Manager - Personal Finance Management Platform
Guardian Manager - Personal Finance Management Platform
Guardian Manager - Personal Finance Management Platform
Guardian Manager - Personal Finance Management Platform
Guardian Manager - Personal Finance Management Platform
Guardian Manager - Personal Finance Management Platform
Guardian Manager - Personal Finance Management Platform
Guardian Manager - Personal Finance Management Platform
Guardian Manager - Personal Finance Management Platform
Guardian Manager - Personal Finance Management Platform
Guardian Manager - Personal Finance Management Platform
Guardian Manager - Personal Finance Management Platform
Guardian Manager - Personal Finance Management Platform

October - November 2023


Information:

  • Type: Personal project
  • Technologies:  MySQL  React  Node.js  Prisma  MUI

Summary:

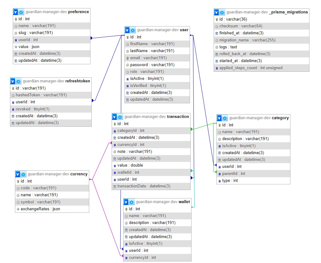
Guardian Manager is a comprehensive personal finance management platform designed with a user-friendly frontend using React (MUI components) and backed by a Node.js API. Leveraging Prisma for database interactions, the platform employs secure JWT access and refresh tokens for user authentication. With features like wallet management, transaction tracking and detailed financial summaries, Guardian Manager simplifies and enhances personal financial management.

Description:

Guardian Manager is a comprehensive solution for personal finance management, crafted with React (MUI components) for the frontend and powered by a Node.js API backend. Prisma efficiently manages interactions with the MySQL database.

The platform ensures secure authentication through JWT tokens for both access and refresh. Following user registration and authentication, individuals are directed to a user-friendly dashboard displaying their wallets and a concise summary of all financial transactions. A detailed table categorizes income and expenses, organized by months within the current year.

Sections dedicated to Create, Read, Update and Delete (CRUD) functionality are available for managing wallets, categories and transactions. Filtering options include type, wallet, category, date and comments, providing users with a efficient experience. The transactions page facilitates manual transaction entries or utilizes a convenient transfer function between wallets.

Guardian Manager extends user customization through a preferences page, allowing users to configure their preferred currency, enable full form automation and set a preferred currency for the overall balance. Additionally, an annual reports page provides insights into transaction history from previous years. The user profile and dark mode functionality enhance and personalize the user experience within Guardian Manager.

 Let's get in touch!

If you want to discuss with me, simply fill in the form and I will contact you soon.

Bucharest • Romania

contact@enricogaraiman.com


 Rate my website!